Von - Buchseite 9

Von Entfernen Sie die Option Mit Fotos bearbeiten aus dem Windows 10-Kontextmenü
Entfernen Sie die Option Mit Fotos bearbeiten aus dem Windows 10-Kontextmenü
Um dies anzuzeigen, halten Sie die Umschalttaste auf der Tastatur gedrückt und klicken Sie dann mit der rechten Maustaste auf einen beliebigen Ordner ...
Von Wie kann ich verhindern, dass mein Bildschirm minimiert wird?
Wie kann ich verhindern, dass mein Bildschirm minimiert wird?
Wie kann ich verhindern, dass mein Bildschirm minimiert wird?? Wie kann ich verhindern, dass Windows automatisch minimiert wird?? Warum wird mein Bild...
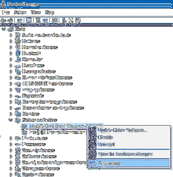
Von Windows 10 erwacht aus dem Schlaf
Windows 10 erwacht aus dem Schlaf
Öffnen Sie den Geräte-Manager und doppelklicken Sie auf ein Gerät, um zu verhindern, dass ein Gerät Ihren Windows 10-Computer aus dem Energiesparmodus...
Von So installieren Sie Windows 10/8.1/7 Von der Micro SD-Speicherkarte Ihres Telefons
So installieren Sie Windows 10/8.1/7 Von der Micro SD-Speicherkarte Ihres Telefons
Kann Windows 10 von einer SD-Karte installiert werden?? Wie installiere ich Windows 8?.1 von einer SD-Karte? Wie installiere ich Windows 10 auf einer ...
Von Fix Wi-Fi stellt nach dem Ruhemodus unter Windows 10 keine Verbindung her
Fix Wi-Fi stellt nach dem Ruhemodus unter Windows 10 keine Verbindung her
8 Möglichkeiten zur Behebung von Wi-Fi-Verbindungen nach dem Ruhezustand in Windows 10 Starten Sie den PC nicht neu. Es ist eine gute Sache, Ihren PC ...
Von Erstellen Sie ein Live-Linux auf einem USB-Flash-Laufwerk mit integrierter VirtualBox
Erstellen Sie ein Live-Linux auf einem USB-Flash-Laufwerk mit integrierter VirtualBox
Wie kann ich von einem USB-Flash-Laufwerk in VirtualBox booten?? Können Sie Linux von einem Flash-Laufwerk ausführen?? Wie mache ich mein Flash-Laufwe...
Von Foto kann nicht vom iPhone auf den PC kopiert werden
Foto kann nicht vom iPhone auf den PC kopiert werden
Übertragen von iPhone-Fotos mit Windows 10 Schließen Sie Ihr iPhone mit einem USB-Kabel an den PC an. Schalte dein iPhone frei. Wenn Sie dazu aufgefor...
Von ISO zu SD-Karte
ISO zu SD-Karte
Wie lege ich eine ISO-Datei auf meine SD-Karte?? Kann ich einfach ISO auf USB kopieren?? Wie brenne ich ein Bild auf eine SD-Karte?? Wie kann ich mein...
Von So deaktivieren Sie das Blockieren des Herunterladens von Dateien in Windows 10
So deaktivieren Sie das Blockieren des Herunterladens von Dateien in Windows 10
Klicken Sie im Fenster Alle Elemente der Systemsteuerung auf den Link Windows-Firewall. Klicken Sie in der linken Seitenleiste auf den Link Windows-Fi...
Von Senden und Empfangen von Faxen unter Windows 10
Senden und Empfangen von Faxen unter Windows 10
Klicken Sie auf die Schaltfläche Start, geben Sie Fax in das Suchfeld ein und wählen Sie Windows Fax and Scan. Wählen Sie unten im linken Bereich Fax....
Von Verhindern Sie, dass Google Chrome den Windows Store direkt öffnet
Verhindern Sie, dass Google Chrome den Windows Store direkt öffnet
Blockieren Sie, dass Firefox Chrome den Windows Store automatisch öffnet. Geben Sie about config in die Adressleiste des Browsers ein und drücken Sie ...
Von Stoppen Sie die automatische Aktualisierung von Google Play Store-Apps in Android über WLAN
Stoppen Sie die automatische Aktualisierung von Google Play Store-Apps in Android über WLAN
Tippen Sie auf Meine Apps und Spiele. Wählen Sie auf der Registerkarte Installiert die App aus, für die Sie die Option für die automatische Aktualisie...