Windows

unbeaufsichtigte XML Windows Server 2019

unbeaufsichtigte XML Windows Server 2019
  1. Wo lege ich unbeaufsichtigtes XML ab??
  2. Was ist unbeaufsichtigtes XML??
  3. Wie erstelle ich ein unbeaufsichtigtes XML in Windows 10??
  4. Verfügt Windows Server 2019 über eine grafische Benutzeroberfläche??
  5. Es gibt zwei Möglichkeiten, eine unbeaufsichtigte XML-Datei zu erstellen oder zu ändern?
  6. Was ist das Sysprep-Tool??
  7. Wie erstelle ich eine WDS Unattend-Datei??
  8. Was ist das Bereitstellungsimage??
  9. Welche Art der Installation verwendet eine Antwortdatei?
  10. Wie automatisiere ich regionale und Spracheinstellungen in Windows 10??
  11. Wie erstelle ich eine Antwortdatei für Sysprep??

Wo lege ich unbeaufsichtigtes XML ab??

Fahren Sie von wo Windows Setup (Setup.exe) wird im Stammverzeichnis des Laufwerks ausgeführt. Der Name der Antwortdatei muss unbeaufsichtigt sein. xml oder Autounattend. xml und muss sich im Stammverzeichnis des Windows Setup-Ordnerpfads befinden.

Was ist unbeaufsichtigtes XML??

Eine Antwortdatei ist eine XML-basierte Datei, die Einstellungsdefinitionen und -werte enthält, die während des Windows-Setups verwendet werden sollen. ... Die Antwortdatei für Setup heißt normalerweise Unattend. xml. Antwortdateien, die im Windows System Image Manager (Windows SIM) erstellt wurden, sind einem bestimmten Windows-Image zugeordnet.

Wie erstelle ich ein unbeaufsichtigtes XML in Windows 10??

Schritt 1: Erstellen Sie eine Katalogdatei

  1. Starten Sie den Windows System Image Manager.
  2. Klicken Sie auf Datei > Wählen Sie Windows Image.
  3. Navigieren Sie unter Windows-Image auswählen zur Image-Datei (D: \ install) und wählen Sie sie aus. wim). Wählen Sie als Nächstes eine Windows-Version aus, z. B. Windows 10 Pro, und klicken Sie auf OK. Klicken Sie auf Ja, um die Katalogdatei zu erstellen.

Verfügt Windows Server 2019 über eine grafische Benutzeroberfläche??

In einigen Windows 2019-Editionen ist die GUI standardmäßig installiert. Sie können einfach "Windows Server Standard" auswählen. Sie können in Ihrer zentralen Eingabeaufforderung nach einem Befehl suchen, um die GUI-Funktion zu installieren. ... Es ist immer möglich, mit der GUI zu kommen und zu gehen, indem Sie die Powershell verwenden, um die Funktionen hinzuzufügen oder zu entfernen.

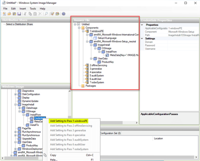
Es gibt zwei Möglichkeiten, eine unbeaufsichtigte XML-Datei zu erstellen oder zu ändern?

Antwortexperte verifiziert

Sie können eine unbeaufsichtigte XML-Datei auf zwei Arten erstellen oder ändern, indem Sie einen Texteditor oder eine Anwendung verwenden, mit der Sie XML-Code schreiben können. Der Zweck einer unbeaufsichtigten XML-Datei besteht darin, eine Funktion zu automatisieren (normalerweise eine Installationsprozedur).

Was ist das Sysprep-Tool??

Sysprep ist das Microsoft-Systemvorbereitungstool, das von Systemadministratoren häufig während der automatisierten Bereitstellung von Windows Server-basierten Betriebssystemen verwendet wird. Sysprep wird am häufigsten in virtualisierten Umgebungen verwendet, um ein Systemabbild vorzubereiten, das mehrmals geklont wird.

Wie erstelle ich eine WDS Unattend-Datei??

  1. Öffnen Sie die WDS-Konsole.
  2. Klicken Sie mit der rechten Maustaste auf den für die Nano-Bereitstellung verwendeten WDS-Server und wählen Sie Eigenschaften.
  3. Wählen Sie auf der Registerkarte Client aus.
  4. Aktivieren Sie die unbeaufsichtigte Installation.
  5. Klicken Sie auf x64 (UEFI) -Architektur.
  6. Klicken Sie auf Durchsuchen und gehen Sie zu dem Speicherort, an dem die erste unbeaufsichtigte Datei gespeichert wurde (Gen2NoCredential).

Was ist das Bereitstellungsimage??

DISM (Deployment Image Servicing and Management) ist ein Befehlszeilentool, mit dem Windows-Images vor der Bereitstellung bereitgestellt und gewartet werden. ... DISM-Befehle werden für Offline-Images verwendet, aber Teilmengen der DISM-Befehle sind auch für die Wartung eines laufenden Betriebssystems verfügbar.

Welche Art der Installation verwendet eine Antwortdatei?

Eine unbeaufsichtigte Installation ist die traditionelle Methode zum Bereitstellen eines Windows-Betriebssystems. Unbeaufsichtigte Installationen verwenden eine Antwortdatei mit dem Namen Unbeaufsichtigt. XML, das Benutzereingaben für verschiedene GUI-Dialogfelder enthält, die während des Installationsvorgangs angezeigt werden.

Wie automatisiere ich regionale und Spracheinstellungen in Windows 10??

In Windows 10 können Sie die PowerShell-Cmdlets für internationale Einstellungen verwenden, um die Sprache bei einer laufenden Windows-Installation zu ändern.

  1. Öffnen Sie eine Windows PowerShell-Eingabeaufforderung.
  2. Zeigen Sie die Gebietsschemainformationen an: PowerShell Copy. Get-WinSystemLocale.
  3. Stellen Sie das Gebietsschema für die Region und Sprache beispielsweise auf Japanisch ein: PowerShell Copy.

Wie erstelle ich eine Antwortdatei für Sysprep??

Führen Sie den Windows System Image Manager mit Administratorrechten aus (C: \ Programme (x86) \ Windows Kits \ 10 \ Assessment and Deployment Kit \ Bereitstellungstools \ WSIM \ imgmgr.exe). Datei aussuchen > Neue Antwortdatei. Auf SIM müssen Sie eine Windows-Image-Datei angeben, für die Sie eine Antwortdatei erstellen möchten.

Wie kann ich mein iPhone dazu bringen, sich an meine E-Mail-Adresse zu erinnern?
Aktivieren der automatischen Füllung Gehen Sie zu Einstellungen. Scrollen Sie nach unten zu Safari. Wählen Sie Autofill. Schalten Sie den Schieberegle...
So identifizieren Sie ein gefälschtes Google-Anmeldeformular [Chrome]
Die Erweiterung fügt ein Symbol neben der URL-Leiste hinzu, zeigt Ihnen jedoch nichts an, wenn das Google-Anmeldeformular, in das Sie Ihre Anmeldeinfo...
So schalten Sie eine E-Mail-Adresse in Google Mail stumm
E-Mail-Konversationen stummschalten Wählen Sie in Google Mail die Konversation aus, die Sie stummschalten möchten. Klicken Sie auf Mehr. und wählen Si...